- 快召唤伙伴们来围观吧
- 微博 QQ QQ空间 贴吧
- 视频嵌入链接 文档嵌入链接
- 复制
- 微信扫一扫分享
- 已成功复制到剪贴板
在Kubernetes上运行Apache Spark:最佳实践和陷阱
点击链接观看精彩回放:https://developer.aliyun.com/live/43188
在Kubernetes上运行Apache Spark:最佳实践和陷阱
范振
花名辰繁,阿里云智能 EMR 团队高级技术专家。曾在搜狐京东工作,分别参与了 linux 内核、CDN、分布式计算和存储的研发工作。目前专注于大数据云原生化工作。
随着spark2.3引入spark on kubernetes以来,越来越多的公司开始关注这一特性。主要的原因一方面是在kubernetes上可以更好地隔离计算资源,另一方面是可以为公司提供一个统一的、云原生的基础架构技术栈。但是,如何能够稳定的、高性能的、省成本的以及安全的使用spark on kubernetes是一个很大的挑战。这次talk,我们主要谈一下在建立Data Mechanics平台(一种serverless形式的spark on kubernetes平台)的过程中积累的经验教训。
展开查看详情
1 .
2 .Running Spark on Kubernetes: Best practice and pitfalls 范振 阿里云计算平台事业部EMR团队-高级技术专家
3 .Agenda Data Mechanic平台介绍 Spark on k8s - 核心概念 - 配置&性能 - 监控&安全 - 未来工作 EMR团队云原生的思考和实践
4 .Content Slides
5 .Who are you ▪ Bullet 1 ▪ Sub-bullet ▪ Sub-bullet ▪ Bullet 2 ▪ Sub-bullet ▪ Sub-bullet ▪ Bullet 3 ▪ Sub-bullet ▪ Sub-bullet
6 .Reduce Long Titles By splitting them into a short title, and a more detailed subtitle using this slide format that includes a subtitle area ▪ Bullet 1 ▪ Sub-bullet ▪ Sub-bullet ▪ Bullet 2 ▪ Sub-bullet ▪ Sub-bullet
7 .核心概念
8 .Kubernetes和spark的结合 ▪ Standalone ▪ Apache mesos ▪ Yarn ▪ Kubernetes
9 .Spark on Kubenetes的架构
10 .提交Application的两种方式 Spark submit Spark-on-k8s operator ▪ 通过--conf进行参数配置,包括spark ▪ Google开源 内核的参数和k8s相关的参数 https://github.com/GoogleCloudPlat ▪ Spark3.0之前,关于个性化的配置比 form/spark-on-k8s-operator 较少 ▪ 通过yaml方式提交,每一个app对应 ▪ App的管理不方便 一个yaml ▪ K8s Operator云原生方式部署 ▪ 提供了一些kill、list、restart、 reschedule等命令
11 .依赖管理 Yarn kubernetes ▪ 缺少环境隔离 ▪ 完全环境隔离 ▪ 全局的spark版本 ▪ 每一个application可以跑在完全不同的 环境、版本等 ▪ 全局的python版本 ▪ K8s Operator云原生方式部署 ▪ 全局的包依赖 ▪ 包管理方案 ▪ 包管理方案 ▪ 自己管理镜像仓库 ▪ 上传依赖包到HDFS ▪ 将依赖包打入image中 ▪ 支持包依赖管理,将包上传到 OSS/HDFS ▪ 区分不同级别任务,混合使用以上两种 模式
12 .配置&性能
13 .配置spark executors的小坑 假设k8s node为16G-RAM,4-core的ECS 下面的配置会一个executor都申请不到~! ▪ spark.executor.cores=4 ▪ spark.executor.memory=11g
14 .K8s aware executor sizing ▪ 发生了什么? ▪ Spark pod只能按照node资源的一定比例来申请资源 ▪ spark.executor.cores=4占用了node cores全部资源 ▪ 计算可用资源 ▪ 预估node allocatable 95% ▪ Daemonsets的资源占用(say 10%) ▪ 85%的pods可用资源 ▪ 配置资源 ▪ spark.executor.cores=4 ▪ spark.kubernetes.executor.request.cores=3400m
15 .动态资源 ▪ 动态资源的完整支持目前做不到。Kill一个pod,shuffle file会丢失, 会带来重算。 ▪ Ongoning work: spark-24432 ▪ Spark3.0的特性
16 .Cluster autoscaling & dynamic allocation ▪ k8s cluster autoscaler:当pod处于pending 状态不能被分配资源时,扩展node节点 ▪ Autoscaling和动态资源配合起来工作: ▪ 当有资源时,executor会在10s内注册到driver ▪ 当没有资源时,先通过autoscaling添加ECS资源,再申请 executors ▪ 大约在1min~2min内完成executor申请过程 ▪ Aliyun ACK/ASK,AWS EKS,GOOGLE GCP, AZURE AKS都有该功能,需要安装autoscaler https://github.com/kubernetes/autoscaler
17 .更加省成本:spot(preemptible) instance ▪ Spot instance会使得成本降低75% ▪ 可以被抢占的一种资源方式 ▪ 跑一些SLA不高、价格敏感的应用 ▪ 架构上整体设计,使得成本最低 ▪ 如果executor被kill,会recover ▪ 如果driver被kill,game over 危险~! ▪ 配置node selector和affinities来控制 Driver调度在非抢占的node,executor 调度在spot instance
18 .对象存储的IO问题 ▪ Spark on k8s通常都是针对对象存储(OSS,S3,WASB) ▪ rename,list,commit task/job会非常费时 ▪ S3A committers,Jindofs JobCommitter ▪ 如果没有以上的committer,应该设置 ▪ spark.hadoop.mapreduce.fileoutputcommitter.algorithm.version=2 ▪ 之前EMR团队给过一些介绍 ▪ 阿里云客户需求: ▪ 打通ACK与EMR集群可以读写EMR的HDFS
19 .Shuffle性能 ▪ I/O性能是shuffle bound workload的关键点,spark2.x版本用docker file system(可以配置成emptydir) ▪ Docker file system是非常慢的,需要用volume来代替 ▪ emptyDir:3.0的默认方式 ▪ Hostpath:可以利用宿主机的快速磁盘(nvme-based SDD) ▪ Tmpfs:利用ram,危险
20 .监控
21 .Spark history server&metrics ▪ 配置spark.eventLog.dir到对象存储S3/WASB/OSS等 ▪ 通过helm安装spark history server ▪ Prometheus jmx exporter ▪ Native support for Prometheus
22 .Open Source Logos
23 .未来工作
24 .Future works ▪ Shuffle提升:中间数据的存储与计算分离 ▪ Spark-25299 ▪ Enable完整的动态资源特性 ▪ Spark容忍executor pod和node级别的lost ▪ Facebook cosco ▪ Aliyun EMR jindo shuffle service ▪ Node decommission ▪ Spark-20624 ▪ Copy shuffle data和cache data ▪ 支持上传python依赖文件 ▪ Spark-27936 ▪ Job queue&资源管理
25 .We choose Kubernetes, should you Pors Cons ▪ 云原生扩缩容,天然容器隔离性 ▪ 需要学习Kubernetes ▪ 所有技术栈统一为Kubernetes ▪ 大规模调度性能、启动性能受限 ▪ 在线离线服务统一调度 ▪ Shuffle & 动态资源 ▪ 成本更低 ▪ 运维一致性
26 .部署spark on k8s checklist ▪ Setup the infrastructure ▪ 建立k8s cluster ▪ 部署spark operator ▪ 准备spark镜像 ▪ 部署spark history service ▪ 部署log系统、Prometheus for monitor and metrics ▪ Config your apps for success ▪ 配置好node池子,包括node labels等,确定好executor pod的规格打下 ▪ 配置好IO相关的jar,包括对象存储file committer等,配置好对应的volumes ▪ 可选:配置好k8s cluster autoscaling,动态资源等 ▪ 可选:Spot instance等相关配置以节省成本 ▪ Enjoy the Ride!
27 .EMR 云原生实践
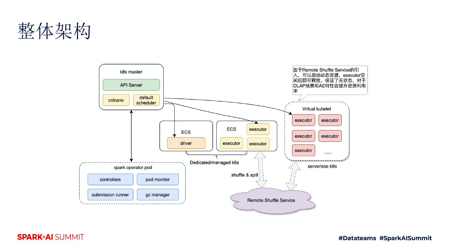
28 .整体架构
29 .动态资源&shuffle提升 — jindo shuffle service Shuffle service解决核心问题: ▪ 解决动态资源问题 ▪ 解决挂载云盘贵,事前不确定大小的痛点 ▪ 解决NAS作为中心存储的扩展性以及性能问题 ▪ 避免task由于fetch失败重新计算的问题,提升中大作业的稳定性 ▪ 通过Tiered存储提升作业性能


































