- 快召唤伙伴们来围观吧
- 微博 QQ QQ空间 贴吧
- 文档嵌入链接
- 复制
- 微信扫一扫分享
- 已成功复制到剪贴板
Parasoft® C++test - Webcourse
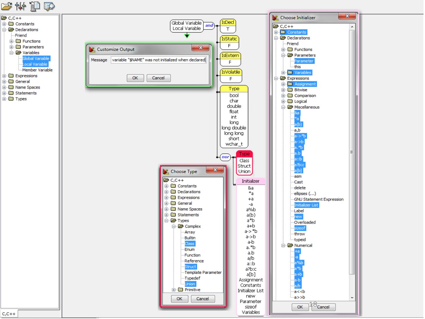
Comprehensive Code Quality Tools for C/C++ Development. Inroduction. Parasoft® C++test™ is an integrated solution for automating a broad range of tools to ...
展开查看详情
3秒后跳转登录页面
去登陆
























































