- 快召唤伙伴们来围观吧
- 微博 QQ QQ空间 贴吧
- 文档嵌入链接
- 复制
- 微信扫一扫分享
- 已成功复制到剪贴板
51信用卡个性化推荐体系
51在运营增长遇到的问题,⾦融业务如何基于账单和app构建⽤户标签,51个性化算法模型平台,通过MAB算法来选择最优⽂案,如何通过数据驱动设计疲劳度控制。
展开查看详情
1 .《51信⽤用卡个性化推荐体系》 演讲者/陈兵强
2 .51信⽤用卡:中国领先科技⾦金金融独⻆角兽 负债 全账单信息管理理 / 在线还款、办卡 / 普惠增值服务 管理理 ⾦金金 融 个⼈人信贷 / 互联⽹网理理财 / ⽹网络⼩小贷 科技 流量量输出 / 技术输出 / 资产输出
3 .51在运营增⻓长遇到的问题 51的运营增⻓长痛点: 1.随着业务不不断扩张,如何有效识别⽤用户差异化需求 2.新⽤用户成本⾼高,怎样第⼀一时间做精准分发 3.Push等渠道转化率低,如何提升? 技术上的难点: 1.⾦金金融⽤用户的⾏行行为较少,怎样有效挖掘⽤用户标签 2.如何构建⼀一套实时预测⽤用户偏好并线上应⽤用的模型架构 3.如何体系化帮助渠道有效增⻓长
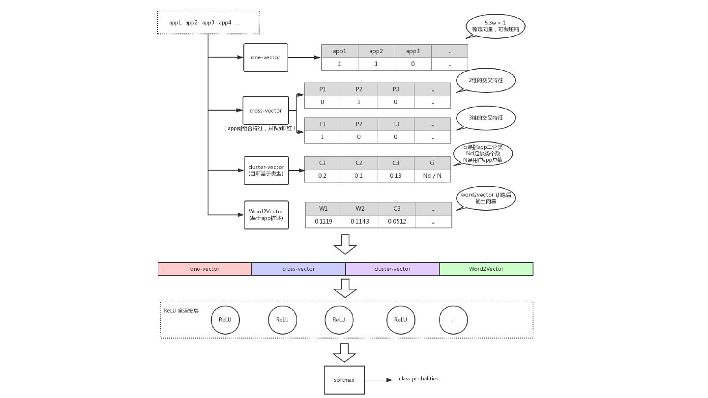
4 .⾦金金融业务如何基于账单和app构建⽤用户标签
5 .
6 .51个性化算法模型平台
7 .51个性化算法模型平台
8 .增⻓长案例例1:新⼿手专区个性化TAB 如左图所示: 针对多种类型新⽤用户(导单、还款、理理财、办卡贷款、 征信)实现T+0(实时毫秒级)个性化新⼿手专区 AB测试新⼿手专区转化率较默认业务排序提升7-14%
9 .推送(push)优化五个关键问题 合适的时间 以合适的⽂文案 给合适的⼈人 推送合适的内容 疲劳度控制
10 .建⽴立推送时间优化AB迭代机制 合适的时间?(AB测试) 1.平均活跃时间 2.最活跃时间 3.最活跃时间提前1⼩小时 4.活跃次数90分位数的最早时间
11 .通过MAB算法来选择最优⽂文案 业务线 ⽂文案模板 【不不信你不不爱钱】30000元理理财⾦金金+新⼿手最⾼高年年 理理财线 化13%,点击⽴立享→ 30000元本⾦金金我出,收益归你,还可享最⾼高7天 理理财线 13%年年化收益,速来领取!>> 7天累计210000元本⾦金金我出,收益全归你,还 理理财线 可享最⾼高13%年年化收益,速来领取!>>
12 .如何通过数据驱动设计疲劳度控制
13 .增⻓长案例例2:基于⽤用户标签对理理财⽤用户进⾏行行细分预测
14 .基于push渠道精细化运营的结果 增⻓长案例例2 如左图所示: 针对6种细分⼈人群做差异化运营策略略 跟踪⼀一个⽉月时间 最终AB实验,六个⼈人群较未提供策略略 都有⽐比较显著的ROI净值提升















