- 快召唤伙伴们来围观吧
- 微博 QQ QQ空间 贴吧
- 文档嵌入链接
- 复制
- 微信扫一扫分享
- 已成功复制到剪贴板
2019-05-11 StreamNative-Meetup-BJ Geo-replication
展开查看详情
1 .Geo-Replication 翟佳
2 .⾃自我介绍 • 开源项⽬目爱好者: • Pulsar, BookKeeper, DistributedLog的Committer & PMC成员 • EMC -> StreamNative • StreamNative Core Engineer • 华中科⼤大 -> 中科院计算所
3 .• Pulsar 简介 • Pulsar Geo-Replication概览 • ⼯工作原理理 • 管理理和实践 • ⼯工作模式
4 .Apache Pulsar是什什么 2003 2010 2012 2006 2011
5 . Apache Pulsar是什什么 “Flexible Pub/Sub messaging backed by durable log/stream storage”
6 .Pulsar统⼀一模型 队列列 + 流
7 .存储和服务分离 分层架构: Brokers & Bookies • 独⽴立扩展 • 灵活容错 • 快速扩容
8 .企业级特性
9 .• Pulsar 简介 • Pulsar Geo-Replication概览 • ⼯工作原理理 • 管理理和实践 • ⼯工作模式
10 .概念:同步/异步
11 .Pulsar集群 ZooKeeper
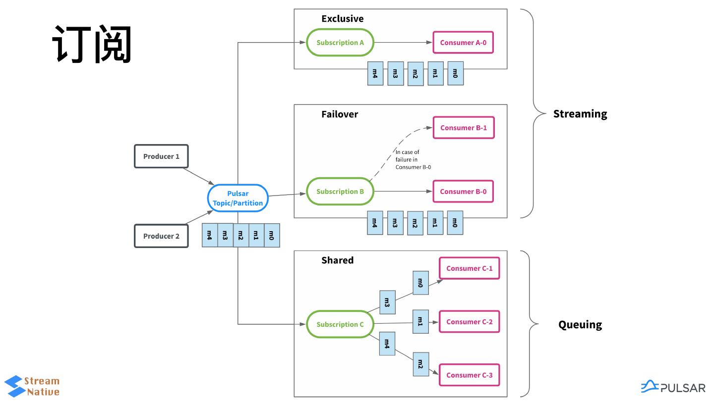
12 .Pulsar多集群 ConfigStore ZooKeeper Brokers Brokers Brokers ZooKeeper ZooKeeper ZooKeeper BookKeeper BookKeeper BookKeeper
13 .Pulsar的Geo-replication Beijing Shanghai Producer Producer (P1) Topic (T1) Topic (T1) (P2) Consumer Subscription (S1) Subscription (S1) Consumer (C1) (C2) Broker原⽣生 Producer Topic (T1) Pub/Sub⼀一体 (P3) 管理理简单 配置灵活 Guangzhou
14 .• Pulsar 简介 • Pulsar Geo-Replication概览 • ⼯工作原理理 • 管理理和实践 • ⼯工作模式
15 .• ⼯工作原理理 • 数据通路路 • 元数据
16 .原理理 Beijing Shanghai Producer Producer (P1) Topic (T1) Topic (T1) (P2) Consumer Subscription (S1) Subscription (S1) Consumer (C1) (C2) Producer Topic (T1) (P3) Guangzhou
17 .Topic
18 .Producer, Consumer Producer Consumer
19 .订阅
20 .订阅 — Cursor Broke Subscription1 Producer Topic … Write Ack Subscription Consumer readEntries ManagedLedger + Cursor Ack/N-Ack 1 2 3 4 5 6 7 1 2 3 4 5 6 7 -/+ BookKeepe 1 2 3 4 5 6 7 A B C D E Ledger stores Ledger stores Cursor
21 .机房间数据通路路 Beijing Replicato 1 Producer Topic1 2 Cursor 1 2 3 4 5 6 7 3 Consumer Subscription Producer 4.1 4 Replicato Cursor Topic1 Producer 1 2 3 4 5 6 7 5 6 Consumer Subscription Producer Shangha
22 .• ⼯工作原理理 • 数据通路路 • 元数据
23 .ZooKeeper ZooKeeper ConfigStore Beijing Shangha Guangzho Brokers Brokers Brokers ZooKeeper ZooKeeper ZooKeeper BookKeeper BookKeeper BookKeeper
24 .Configuration Storage
25 .ZooKeeper
26 .多租户
27 .原理理⼩小结 Beijing Shanghai Producer Producer (P1) Topic (T1) Topic (T1) (P2) Consumer Subscription (S1) Subscription (S1) Consumer (C1) (C2) Producer Topic (T1) (P3) Guangzhou
28 .• 跨地域复制 • 管理理,backlog, dispatch
29 .• Pulsar 简介 • Pulsar Geo-Replication概览 • ⼯工作原理理 • 管理理和实践 • ⼯工作模式




















































